めざしの3D日記

色んなりんごを作ってみた

これまた作りたくなる初心者向け動画をようつべが出してきたんで、「やりたい!」という衝動に動かされて作ってみた。
というわけで、書籍の内容は今日はお休み。

モデリングだけでもかなり勉強になったんだが、色や質感がつくと、なんだかもんのすごい出来た気になってテンションあがりまくり( ゚∀゚)o彡°

Blender初めて1週間でこれが作れたっていうことが嬉しい♪
机と椅子を作ったときは、同じように色をつけたが、ここまでテンション上がらなかったw
これはすごくテンションが上がる^^

これが作れる素敵動画↓

しかし、動画の通りにやっただけで、本質が理解できていないところがチラホラ。
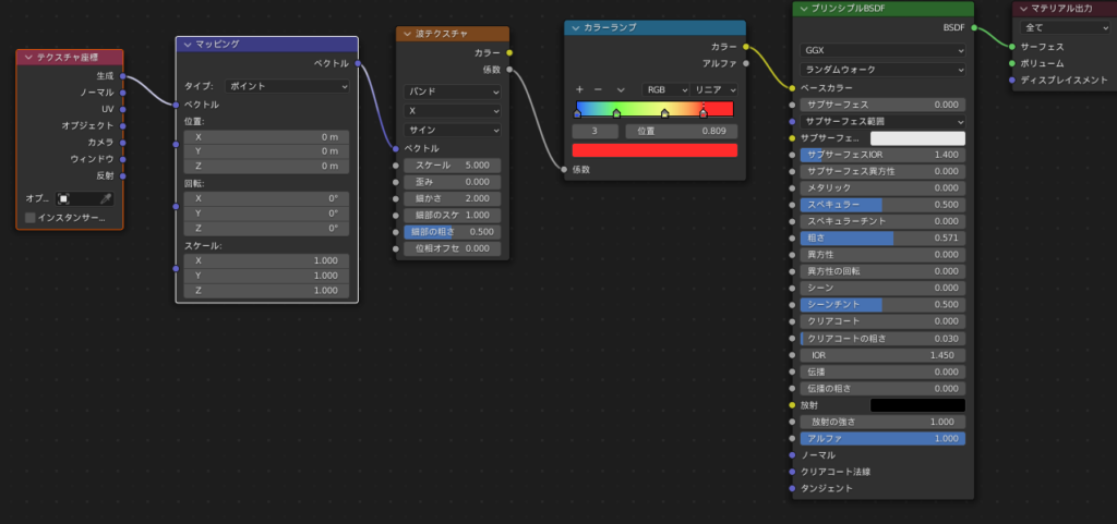
マテリアルにいたっては、ほぼ理解できなかった^^;

↑設定項目が多すぎて、カラーランプ以外理解不能だったノード(TωT)
カラーランプのグラデーションだけがかろうじて理解できた。

全く同じものなら作れるが、応用して似た感じのちょっと違うもの、というのは無理がありそう^^;

一覧に戻る
© 2022 mezasi